待办任务
简介
在工作台可以查看所有待处理的任务、个人发起的任务以及抄送给个人的相关任务,在这里可以对任务进行跟踪处理或督促任务的实行。

待办任务
当前账号下的所有应用中需要自己进行处理的流程事务,选择流程可以进行审批操作。
待办任务下还统计了所有催办、即将超时、已超时的流程,方便快速处理。
即将超时是统计限时处理截止时间24h内的流程。

抄送我的/我处理的/我发起的
- 抄送我的:当前账号下所有应用中抄送的流程事务。
- 我处理的:当前账号下所有应用中我处理的流程事务。
- 我发起的:当前账号下所有应用中我发我的流程事务。
选择流程可以查看该流程信息。

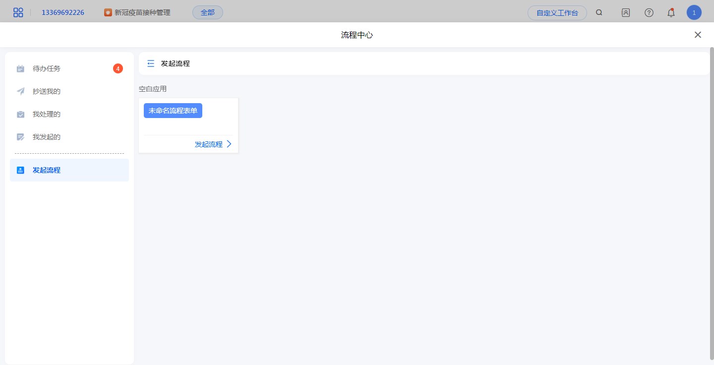
发起任务
展示系统中所有的流程,选择指定流程,点击发起流程可以直接发起流程。

应用访问下的待办任务
进入应用内部访问页面,可以查看此应用的待处理的任务、个人发起的任务、个人已处理的任务以及抄送给个人的相关任务。

待办任务
当前应用中需要自己进行处理的流程事务。
选择流程可以进行审批操作。
抄送我的
当前应用中自己发起的流程事务。
选择流程可以查看该流程信息。
我处理的
当前应用中,所有自己处理过的流程事务。
选择流程可以查看该流程信息。
我发起的
当前应用中,所有自己发起的流程事务。
选择流程可以查看该流程信息。
